Gff4editor – моддинг Dragon Age II доступный каждому

Не думаю, что для кого либо секрет, что частью своей популярности Dragon Age: Origins была обязана моддингу. Возможности фанатам самим создавать конент для игры и модифицировать уже существующий при помощи данного разработчиками программного средства – тулсета. Конечно, в силу сложности и не дружественности пользователю, моддинг DA:O не достиг высот NWN или Oblivion, но он всё же имел место быть.

|

Dragon Age II прервала эту традицию, и не смотря на ранние заявления представителей BioWare средства разработки модов так и не были обновлены.

|

Однако, это не означает что моддинг игры невозможен. В этом посте я постараюсь максимально доступно продемонстрировать как с помощью небольшой, но эффективной программы, можно изменять внешний вид и атрибуты предметов в игре.

***

Для начала нам потребуется собственно **Gff4editor** за авторством Mephales. Это программа по работе с файлами сохранения DAII. На данный момент актуальна версия gff4editor-0.5.5b.

|

А так же **Item TemplateResRef IDs**за авторством Kaosking - референции на все виды оружия и брони доступные в игре.

Смена внешнего вида предмета.

Лук до манипуляций

**З**апускаем editor.exe от туда куда мы распаковали ранее скаченный архив gff4editor-0.5.5b.

Идём в file и жмём open. Через открывшийся поисковик находим тот файл сохранения с которым мы будем работать. Рекомендую на всякий случай сделать резервную копию файла сохранения перед дальнейшими манипуляциями.

***

1.Открываем файл с расширением DAS.

2. Раскрываем меню «0», далее открываем «SAVEGAME_PLAYERCHAR» .

3.Находим меню «SAVEGAME_EQUIPMENT_ITEMS» раскрываем его, и находим предмет, внешний вид которого мы собираемся изменить. В нашем случае это будет лук.* Нажимаем на название предмета и в открывшемся меню жмём на TEMPLETERESREF в окошке edit в нижнем левом углу продублируеться название предмета.

*В своём названии разные типы предметов содержат слова-ключи отвечающие за то что это за предмет. Оружие- wep, нагрудник - cht, ботинки – boo, перчатки - glv, шлем - hlm.

|

4. Открываем список референсов и выбираем ту модель чьим видом мы хотим заменить уже существующий. Копируем имя предмета и заменяем им имя в окошке edit. Жмём кнопку save в нижнем левом углу.

5. Идём в File выбираем Save as и сохраняем, отвечая положительно когда программа спросит о том перезаписать ли файл.

***

Закрываем editor запускаем игру и смотрим на результат. Предмет сменит имя на то под которым находился предмет с требуемой внешностью но сохранит все свои статы.

Отдельно отмечу – сэтовый бонус не сохраняется.

Лук после манипуляций

Добавление предмету характеристики «улучшается с повышением уровня».

Лук с параметрами по умолчанию

**Р**екомендую снять изменяемый предмет с персонажа и перенести его в инвентарь перед созданием файла сохранения, с которым нам предстоит работать.

***

1. Открываем файл сохранения. Открываем меню «0», далее меню «SAVEGAME_PARTYLIST», далее «SAVEGAME_BACKPACK» где находим нужный нам предмет. В данном случае всё тот же лук.

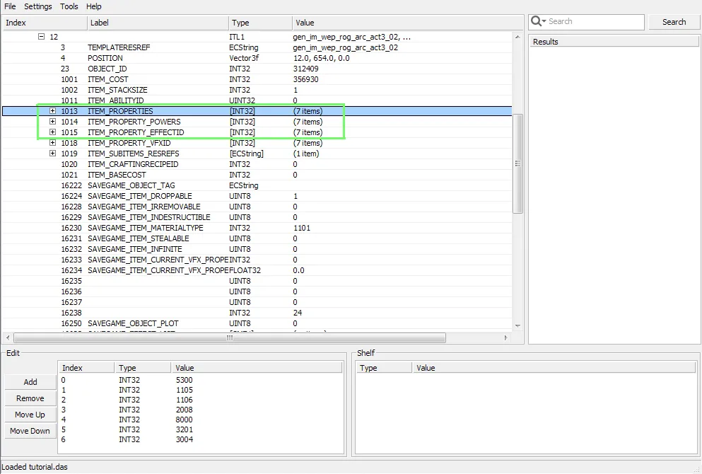
2. Раскрываем меню предмета и видим три интересующие на пункта: «ITEM_PROPERTIES», «ITEM_PROPERTY_POWERS» и «ITEM_PROPERTY_EFFECTID».

3. Раскрываем меню «ITEM_PROPERTIES» в левом нижнем углу, в окошке edit жмём кнопку Add

4. Жмём на новую строчку со значением «0» и в окошке Edit вставляем туда числовое значение «9115», после чего жмём кнопку Save.

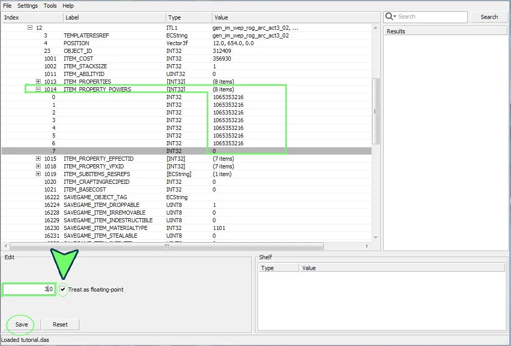
5. Раскрываем меню «ITEM_PROPERTY_POWERS» - в левом нижнем углу, в окошке edit жмём кнопку Add. В новой строчке со значением «0» вводим числовое значение «1065353216», после чего жмём кнопку Save.

5.1. Описанное выше числовое значение необходимо только для параметра «улучшается с повышением уровня». Если вы добавляете какую либо характеристику, то в окошке Edit поставьте галочку в «treat as floating-point» и введите число от 1.0 до 7.0. Это увеличивает характеристику. К примеру, если оставить этот параметр 1.0 при добавлении гнезда для руны то гнездо будет одно. Если поставить 3.0 то три.

6. Раскрываем меню «ITEM_PROPERTY_EFFECTID» - в левом нижнем углу, в окошке edit жмём кнопку Add. В новой строчке со значением «0» вводим числовое значение «-1», после чего жмём кнопку Save.

7. Теперь во всех трёх категориях «ITEM_PROPERTIES», «ITEM_PROPERTY_POWERS» и «ITEM_PROPERTY_EFFECTID» должно быть одинаковое количество параметров. В нашем случае – 8.

8. Сохраняем изменения и перезаписываем файл сохранения.

Лук будет улучшатся с повышением уровня носителя

Список параметров предметов которые можно добавить предметами пользуясь Gff4editor

1000 - (passive):Attribute - strength

1001 - (passive):Attribute - dexterity

1002 - (passive):Attribute - magic

1003 - (passive):Attribute - cunning

1004 - (passive):Attribute - willpower

1005 - (passive):Attribute - constitution

1006 - (passive):Attribute - all

1100 - (passive):Property - health

1101 - (passive):Property - mana

1102 - (passive):Property - attack

1103 - (passive):Property - defense

1104 - (passive):Property - stamina

1105 - (passive):Property - critical chance

1106 - (passive):Property - damage factor - critical

1107 - (passive):Property - armor(metal)

1108 - (passive):Property - armor(leather)

1109 - (passive):Property - armor(cloth)

1110 - (passive):Property - health regen

1111 - (passive):Property - mana regen

1113 - (passive):Property - damage factor - physical

1114 - (passive):Property - damage factor - fire

1115 - (passive):Property - damage factor - cold

1116 - (passive):Property - damage factor - electrical

1117 - (passive):Property - damage factor - nature

1118 - (passive):Property - damage factor - spirit

1119 - (passive):Property - healing done

1120 - (passive):Property - healing taken

1121 - (passive):Property - stamina regen

1122 - (passive):Property - bloodmage cost

1123 - (passive):Property - attack speed

1200 - (Passive): Resistance - Elemental - Fire

1201 - (Passive): Resistance - Elemental - Cold

1202 - (Passive): Resistance - Elemental - Electricity

1203 - (Passive): Resistance - Elemental - Nature

1204 - (Passive): Resistance - Elemental - Spirit

1205 - (Passive): Resistance - Damage

1210 - (Passive): Resistance - Magic

1211 - (Passive): Resistance - Force

2000 - (On-Hit): Damage - Physical

2001 - (On-Hit): Damage - Physical (AOE)

2002 - (On-Hit): Damage - Fire

2003 - (On-Hit): Damage - Fire (AOE)

2004 - (On-Hit): Damage - Cold

2005 - (On-Hit): Damage - Cold (AOE)

2006 - (On-Hit): Damage - Electricity

2007 - (On-Hit): Damage - Electricity (AOE)

2008 - (On-Hit): Damage - Nature

2009 - (On-Hit): Damage - Nature (AOE)

2010 - (On-Hit): Damage - Spirit

2011 - (On-Hit): Damage - Spirit (AOE)

2100 - (On-Hit): Chance to Knockback

2101 - (On-Hit): Chance to Stun

2102 - (On-Hit): Chance to Reduce Speed

2201 - (On-Hit): Chance to Charm

2202 - (On-Hit): Chance to inflict Walking Bomb

2204 - (On-Hit): Life Leach

2205 - (On-Hit): Energy Leach

2206 - (On-Hit): Dispel

2300 - (On-Hit-[Internal]): Poison - Debilitating Poison

2301 - (On-Hit-[Internal]): Poison - Crow Venom

2302 - (On-Hit-[Internal]): Poison - Deathroot Toxin

2303 - (On-Hit-[Internal]): Poison - Arcane Poison

2304 - (On-Hit-[Internal]): Poison - Fel-Poison

2400 - (On-Hit): Bonus Damage to Humans

2401 - (On-Hit): Bonus Damage to Qunari

2402 - (On-Hit): Bonus Damage to Demons/Undead

2450 - [(On-Hit)-[Internal]): Bonus Damage to Darkspawn

3000 - (Restriction): Style - Two-Handed Weapon Style

3001 - (Restriction): Style - Dual Wield Style

3002 - (Restriction): Style - Staff

3003 - (Restriction): Style - Weapon and Shield Style

3004 - (Restriction): Style - Archery Style

3100 - (Restriction): Race - Human

3101 - (Restriction): Race - Dwarf

3102 - (Restriction): Race - Elf

3103 - (Restriction): Race - Qunari

3200 - (Restriction): Attribute - Strength [Primary]

3201 - (Restriction): Attribute - Dexterity [Primary]

3202 - (Restriction): Attribute - Magic [Primary]

3203 - (Restriction): Attribute - Cunning [Primary]

3204 - (Restriction): Attribute - Willpower [Primary]

3205 - (Restriction): Attribute - Constitution [Primary]

3210 - (Restriction): Attribute - Strength [Secondary]

3211 - (Restriction): Attribute - Dexterity [Secondary]

3212 - (Restriction): Attribute - Magic [Secondary]

3213 - (Restriction): Attribute - Cunning [Secondary]

3214 - (Restriction): Attribute - Willpower [Secondary]

3215 - (Restriction): Attribute - Constitution [Secondary]

3300 - (Restriction): Player

3400 - (Restriction): Follower - Anders

3401 - (Restriction): Follower - Aveline

3402 - (Restriction): Follower - Bethany

3403 - (Restriction): Follower - Carver

3404 - (Restriction): Follower - Fenris

3405 - (Restriction): Follower - Isabella

3406 - (Restriction): Follower - Merril

3407 - (Restriction): Follower - Varric

3408 - (Restriction): Follower - Sebastian

3500 - (Restriction): Class - Warrior

3501 - (Restriction): Class - Rogue

3502 - (Restriction): Class - Mage

3510 - (Restriction): Class - Warrior or Rogue

3600 - (Restriction): Spec - Spirithealer

3601 - (Restriction): Spec - Bloodmage

3602 - (Restriction): Spec - Forcemage

3604 - (Restriction): Spec - Shadow

3605 - (Restriction): Spec - Duelist

3606 - (Restriction): Spec - Assassin

3608 - (Restriction): Spec - Templar

3609 - (Restriction): Spec - Reaver

3610 - (Restriction): Spec - Berserker

3700 - (Restriction): Level

3701 - (Restriction): Level [-2]

3702 - (Restriction): Level [-4]

3703 - (Restriction): Level [-6]

3704 - (Restriction): Level [-8]

3705 - (Restriction): Level [-10]

3800 - (Restriction): Status - Full Health

3801 - (Restriction): Status - Not Full Health

3802 - (Restriction): Status - Full Mana/Stamina

3803 - (Restriction): Status - Not Full Mana/Stamina

3804 - (Restriction): Status - Injured

3805 - (Restriction): Status - Not Injured

3806 - (Restriction): Status - Combat

3807 - (Restriction): Status - Not Combat

3850 - (Restriction): Status - Not Full Health OR Not Full Mana/Stamina

3851 - (Restriction): Status - Not Full Health OR Injured

5000 - (Base Item): Weapon - Warrior - One-Handed

5100 - (Base Item): Weapon - Warrior - Two-Handed

5200 - (Base Item): Weapon - Rogue - Dual Wield

5300 - (Base Item): Weapon - Rogue - Bow

5400 - (Base Item): Weapon - Mage - Staff

5500 - (Base Item): Armor - Heavy

5501 - (Base Item): Armor - Medium

5502 - (Base Item): Armor - Light

5600 - (Base Item): Accessory - Amulet

5610 - (Base Item): Accessory - Ring

5620 - (Base Item): Accessory - Belt

6001 - (Heraldry): Amell Family

6002 - (Heraldry): Antivan Crows

6004 - (Heraldry): Chantry

6005 - (Heraldry): Dalish Elves

6006 - (Heraldry): Dwarven Carta

6008 - (Heraldry): Ferelden

6009 - (Heraldry): Grey Wardens

6010 - (Heraldry): Harimann Family

6011 - (Heraldry): Kirkwall

6013 - (Heraldry): Merchants Guild

6014 - (Heraldry): Orlais

6015 - (Heraldry): Qunari

6016 - (Heraldry): Red Icon Mercenaries

6017 - (Heraldry): Resolutionists

6018 - (Heraldry): Starkhaven

6019 - (Heraldry): Templars

6020 - (Heraldry): Tevinter Slavers

6021 - (Heraldry): The Coterie

6022 - (Heraldry): The Winters

7000 - (Treasure): Rank 01 (Worthless Junk)

7001 - (Treasure): Rank 02 (Broken Weapons)

7002 - (Treasure): Rank 03 (Cheap Gems)

7003 - (Treasure): Rank 04 (Statuettes)

7004 - (Treasure): Rank 05 (Health Potions)

7005 - (Treasure): Rank 06 (Standard Gems)

7006 - (Treasure): Rank 07 (Bag of Coins)

7007 - (Treasure): Rank 08 (Expensive Gems)

7008 - (Treasure): Rank 09 (Unique Items)

7009 - (Treasure): Rank 10 (Priceless Gems)

7999 - (Treasure): Worthless (forced 1cp)

8000 - (Rune): Rune Slot

9000 - (Special): Armor - Immunity - Critical Hits

9001 - (Special): Armor - Immunity - Flanking

9002 - (Special): Armor - Immunity - Stun

9003 - (Special): Armor - Immunity - Knockback

9100 - (Special): Weapon - Increase chance of Deathblow

9101 - (Special): Weapon - Increased Gore

9102 - (Special): Armor - Increase player XP

9103 - (Special): Weapon - Increase Theat

9104 - (Special): Armor - Decrease Theat

9105 - (Special): Weapon - Attacks Ignore Displacement

9106 - (Special): Armor - Trap Evasion

9107 - (Special): Armor - Improved Disarm

9108 - (Special): Armor - Improved Lockpicking

9109 - (Special): Armor - Spiked Shield

9110 - (Special): Armor - Escape

9111 - (Special): Armor - Lucky

9112 - (Special): Celestial

9113 - (Special): Weapon - Attacks Ignore Armor

9114 - (Special): Accessory - Increased Gold drop

9115 - (Special): Evolving

9200 - (Special-[Internal]): Rune of Devastation

9201 - (Special-[Internal]): Rune of Valiance

9202 - (Special-[Internal]): Primeval Lyrium Rune

10000 - (Damage Type): Physical

10001 - (Damage Type): Fire

10002 - (Damage Type): Cold

10004 - (Damage Type): Electricity

10005 - (Damage Type): Nature

10006 - (Damage Type): Spirit

11100 - (On-Hit-[Internal]): Warrior - Offensive Stun

11101 - (On-Hit-[Internal]): Warrior - Offensive Damage

11102 - (On-Hit-[Internal]): Mage - Elemental Weapons - Physical

11103 - (On-Hit-[Internal]): Mage - Elemental Weapons - Fire

11104 - (On-Hit-[Internal]): Mage - Elemental Weapons - Cold

11105 - (On-Hit-[Internal]): Mage - Elemental Weapons - Electricity

11106 - (On-Hit-[Internal]): Mage - Elemental Weapons - Nature

11107 - (On-Hit-[Internal]): Mage - Elemental Weapons - Spirit

12000 - (Passive-[Internal]): Upgrade - Anders 01 - Spirit Essence - Magic Resistance

12001 - (Passive-[Internal]): Upgrade - Anders 02 - Armor Struts - Armor

12002 - (Passive-[Internal]): Upgrade - Anders 03 - Underground Sigil --- Rune

12003 - (Passive-[Internal]): Upgrade - Anders 04 - Lyrium Weave - Attack

12010 - (Passive-[Internal]): Upgrade - Aveline 01 - Underpadding - Attack

12011 - (Passive-[Internal]): Upgrade - Aveline 02 - Flex-Chain --- Rune

12012 - (Passive-[Internal]): Upgrade - Aveline 03 - Impact Plating - Armor

12013 - (Passive-[Internal]): Upgrade - Aveline 04 - Deflecting Joints - Defense

12020 - (Passive-[Internal]): Upgrade - Bethany 01 - Protective Sigil --- Magic Resist

12030 - (Passive-[Internal]): Upgrade - Carver 01 - Girded Plating --- Armor

12040 - (Passive-[Internal]): Upgrade - Fenris 01 - Reinforced Straps --- Attack

12041 - (Passive-[Internal]): Upgrade - Fenris 02 - Enchanted Resin --- Rune

12042 - (Passive-[Internal]): Upgrade - Fenris 03 - Lyrium Scales --- Rune

12043 - (Passive-[Internal]): Upgrade - Fenris 04 - Tevinter Spirit Runes --- Rune

12050 - (Passive-[Internal]): Upgrade - Isabela 01 - Lambswool Insoles - Critical Strike Chance

12051 - (Passive-[Internal]): Upgrade - Isabela 02 - Rigid Boning --- Defense

12052 - (Passive-[Internal]): Upgrade - Isabela 03 - Boiled Leather Plates --- Rune

12053 - (Passive-[Internal]): Upgrade - Isabela 04 - Supportive Corselet --- Rune

12060 - (Passive-[Internal]): Upgrade - Merril 01 - Carved Ironwood Buttons- Health

12061 - (Passive-[Internal]): Upgrade - Merril 02 - Samite Lining --- Rune

12062 - (Passive-[Internal]): Upgrade - Merril 03 - Silver-threaded Dalish Embroidery - Health Regen

12063 - (Passive-[Internal]): Upgrade - Merril 04 - Halla Horn Buckles --- Rune

12070 - (Passive-[Internal]): Upgrade - Varric 01 - Coat Lining --- Attack

12071 - (Passive-[Internal]): Upgrade - Varric 02 - Inscribed Leather Harness --- Rune

12072 - (Passive-[Internal]): Upgrade - Varric 03 - Silverite-reinforced Buckles --- Rune

12073 - (Passive-[Internal]): Upgrade - Varric 04 - Drakeskin Leg Straps --- Rune

12080 - (Passive-[Internal]): Upgrade - Sebastian 01 - Reinforced Bracers -- Increased Attack

12081 - (Passive-[Internal]): Upgrade - Sebastian 02 - Mail Undertunic --- Crit Strike %

12082 - (Passive-[Internal]): Upgrade - Sebastian 03 - Enhanced Articulation --- Rune

12083 - (Passive-[Internal]): Upgrade - Sebastian 04 - Protection of the Faith --- Rune

100000 - (Item Set): Default

Пост создан на основе материалов: toxic4u, slothbites, JaeCee, Tiamatis, b33tlejuice.